Disque Dur N Apparait Pas

Disque Dur N Apparait Pas. Que faire si mon disque dur n'apparaît pas dans l'Explorateur de Fichiers Lors de la connexion d'un disque dur mécanique (HDD), d'un disque à état solide (SSD) ou d'un disque dur USB externe à un ordinateur, Windows 10 peut le détecter et le configurer automatiquement. Un disque dur externe ou interne n'apparaît pas ? Voici comment corriger cette erreur dans Windows ou identifier les causes mécaniques sur le disque non affiché.

L
L'ancien disque dur n'apparaît pas dans Windows 10? Voici comment y remédier Moyens I/O from www.moyens.net

Dans certains cas, la perte de données est inévitable pour résoudre le. Disque dur invisible ou non reconnu sur Windows 10: toutes les solutions possibles de dépannage détaillées dans l'ordre.

L'ancien disque dur n'apparaît pas dans Windows 10? Voici comment y remédier Moyens I/O

Dans certains cas, la perte de données est inévitable pour résoudre le. Si vous êtes confronté à un problème de disque interne ou externe, SSD qui ne n'affiche pas, ou que vous ne pouvez pas le trouver dans l'explorateur de fichiers de Windows 10/11, vous êtes au bon endroit Cette page a pour but de présenter la manière de réparer le disque dur qui n'apparaît pas sous Windows 10.

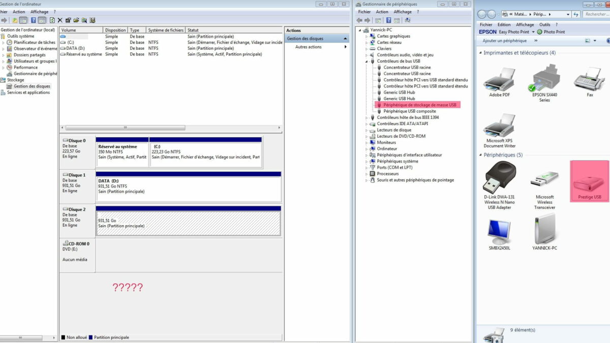
[Raisons & solutions] Le disque dur externe n'apparaît pas dans la Gestion des disques. Initialisez un nouveau disque, mettez à jour le pilote du disque ou formatez un disque pour qu'il soit reconnu Mon disque dur n'apparaît pas dans la Gestion des disques sous Windows 11 ? Voici 5 méthodes utiles pour réparer le disque dur qui ne s'affiche pas.

Le disque dur n'apparaît pas, que faire ? Solutions. Lors de la connexion d'un disque dur mécanique (HDD), d'un disque à état solide (SSD) ou d'un disque dur USB externe à un ordinateur, Windows 10 peut le détecter et le configurer automatiquement. Disque dur invisible ou non reconnu sur Windows 10: toutes les solutions possibles de dépannage détaillées dans l'ordre.